2024年4月5日にリリースされたOpenBSD 7.5では、amd64プラットフォームでEFIでのCD起動が、arm64プラットフォームでは、ISOイメージによる起動がサポートされました。
この二つの新機能を河豚板 7.5でも実装した方法について報告します。
目次
2024年4月5日にリリースされたOpenBSD 7.5では、ライブ・システムに適用可能と思われる2つの機能が追加された。
- Various bugfixes and tweaks in userland: ... - Added mkhybrid(8) '-e' (-eltorito-boot-efi) option for writing an EFI eltorito boot image, in addition to or instead of the x86 boot image, to the output file. ... - Installer, upgrade and bootloader improvements: ... - Make the amd64 cdXX.iso and installXX.iso CD images bootable in EFI mode (by creating an EFI system partition containing the EFI boot loaders to be installed as an El Torito boot image).
- Installer, upgrade and bootloader improvements: ... - Added CD install images to arm64.
どこが変っているか見てみる:
/usr/src/distrib/amd64/iso/Makefile
Revision 1.47 / (download) - annotate - [select for diffs], Fri Dec 15 06:03:00 2023 UTC (5 months ago) by jmatthew Branch: MAIN CVS Tags: OPENBSD_7_5_BASE, OPENBSD_7_5, HEAD Changes since 1.46: +15 -4 lines Diff to previous 1.46 (colored) For amd64 cdXX.iso and installXX.iso, create an EFI system partition image containing the EFI boot loaders and install it as an El Torito boot image, making the install CDs bootable in EFI mode. "looks great" deraadt@ ok mlarkin@
変更部分(抜粋)
-${CDROM}: ${BASE} ${XBASE}
+${EFICDBOOT}: ${EFIBOOT}
+ rm -rf ${.OBJDIR}/eficdboot-dir
+ mkdir -p ${.OBJDIR}/eficdboot-dir/efi/boot
+ cp ${EFIBOOT} ${.OBJDIR}/eficdboot-dir/efi/boot
+ makefs -t msdos -o create_size=${EFICDBOOTSIZE} ${EFICDBOOT} \
+ ${.OBJDIR}/eficdboot-dir
+
+${CDROM}: ${BASE} ${XBASE} ${EFICDBOOT}
(略)
mkhybrid -a -R -T -L -l -d -D -N -o ${.OBJDIR}/${CDROM} \
-A "OpenBSD ${OSREV} ${MACHINE} Install CD" \
@@ -77,14 +87,15 @@
-p "Theo de Raadt <deraadt@openbsd.org>" \
-V "OpenBSD/${MACHINE} ${OSREV} Install CD" \
-b ${OSREV}/${MACHINE}/cdbr -c ${OSREV}/${MACHINE}/boot.catalog \
+ -e ${OSREV}/${MACHINE}/${EFICDBOOT} \
${.OBJDIR}/cd-dir
これと同様な処理を河豚板のMakefileに追加した(赤字部分)。
加えて、リマスタリングの際も、この変更部分が反映されるようにする必要がある。
リマスタリング時に/sysmediaからコピーするファイルの一覧にeficdbootを加える。
→改修: remaster_dvd.sh (*→LiveDVD)、usbfadm (*→LiveUSB)
i386/amd64とは異なる部分がある
Revision 1.8, Thu Oct 26 14:27:01 2023 UTC (6 months, 3 weeks ago) by deraadt Branch: MAIN Changes since 1.7: +40 -3 lines construct EFI bootable cdXX.iso and instalXX.iso files変更部分 (抜粋)
+cdbr: ${RELDIR}/BOOTAA64.EFI
+ dd if=/dev/zero of=cdbr bs=512 count=5760
+ vnconfig -v cdbr > vnd
+ fdisk -iy -b "5744@16:c" `cat vnd` >/dev/null
+ newfs -t msdos /dev/r`cat vnd`i
+ mount ${MOUNT_ARGS_msdos} /dev/`cat vnd`i ${MOUNT_POINT}
+ mkdir -p ${MOUNT_POINT}/efi/boot
+ cp ${RELDIR}/BOOTAA64.EFI ${MOUNT_POINT}/efi/boot/bootaa64.efi
+ echo bootaa64.efi > ${MOUNT_POINT}/efi/boot/startup.nsh
+ umount ${MOUNT_POINT}
+ vnconfig -u `cat vnd`
+ rm -f vnd
+
(略)
+${CDROM}: ${BASE} ${XBASE} cdbr
+ rm -rf ${.OBJDIR}/cd-dir
+ mkdir -p ${.OBJDIR}/cd-dir/${OSREV}/${MACHINE}
+ mkdir -p ${.OBJDIR}/cd-dir/etc
+ echo "set image /${OSREV}/${MACHINE}/bsd.rd" > ${.OBJDIR}/cd-dir/etc/boot.conf
+
+ cp -p ${BASE} ${.OBJDIR}/cd-dir/${OSREV}/${MACHINE}
+ cp -p ${XBASE} ${.OBJDIR}/cd-dir/${OSREV}/${MACHINE}
+
+ cat ${RELDIR}/SHA256 ${RELXDIR}/SHA256 > \
+ ${.OBJDIR}/cd-dir/${OSREV}/${MACHINE}/SHA256
+ # XXX no SHA256.sig
+
+ cp -p ${.OBJDIR}/cdbr ${.OBJDIR}/cd-dir/${OSREV}/${MACHINE}
+
+ mkhybrid -a -R -T -L -l -d -D -N -o ${.OBJDIR}/${CDROM} \
+ -A "OpenBSD ${OSREV} ${MACHINE} Install CD" \
+ -P "Copyright (c) `date +%Y` Theo de Raadt, The OpenBSD project" \
+ -p "Theo de Raadt <deraadt@openbsd.org>" \
+ -V "OpenBSD/${MACHINE} ${OSREV} Install CD" \
+ -b ${OSREV}/${MACHINE}/cdbr -c ${OSREV}/${MACHINE}/boot.catalog \
+ ${.OBJDIR}/cd-dir以上より、arm64のISOイメージを作成するためのビルドフローは以下のようになる(赤字部分が変更点)
また、河豚板LiveUSBのアップデートにはfiupdateというツールが利用できるが、このツールでアップデートを行うには新しいリリースのISOイメージが必要。 今回の改修で、arm64プラットフォームにおいてもfiupdateを使用できるようになった。
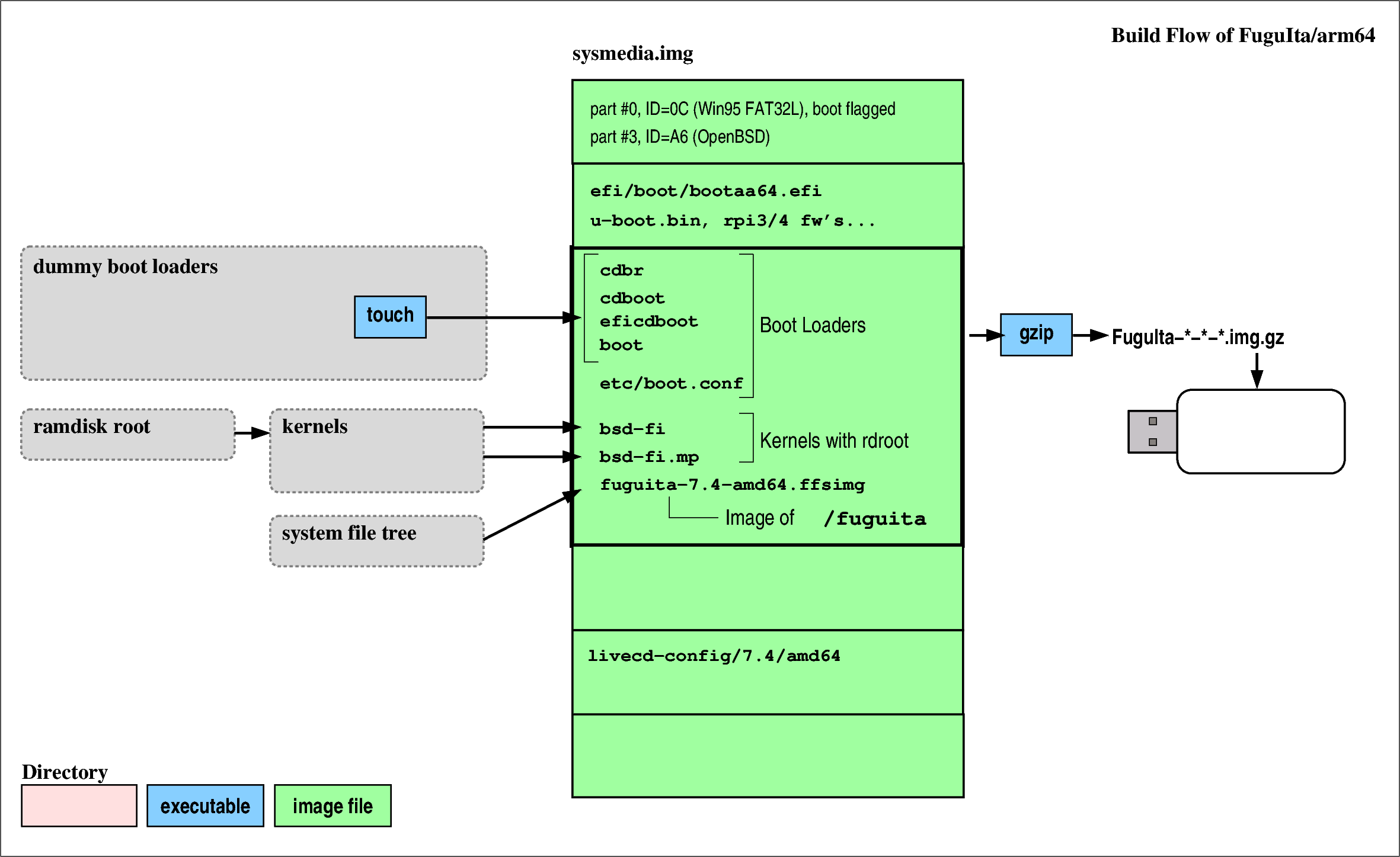
これまで説明してきたように、河豚板のビルドフローは、
と別のフローになっていた。
ここで、いま一つよく見てみると、LiveUSB用ディスクイメージとsysmedia.imgは、sysmedia部分のみならず、全体が全く同じものであることがわかる。
よって、稼動環境で生成されたLiveUSB用ディスクイメージをビルド環境にフィードバックし、ビルド環境に組み込んで使用できるようにビルドシステムのMakefileを改修した。
この改修で、LiveUSB用ディスクイメージをビルド環境にフィードバックした後は、全てのプラットフォームでLiveDVD、LiveUSBを同時に生成できるようになった。